Build. Deploy. Automate.
The intelligent platform for turning document chaos into accessible knowledge. RAG-powered answers with citations, visual agent builder, and enterprise-grade security.
for equipment documentation
Your Knowledge Is Trapped
Organizations accumulate vast amounts of documentation — but finding the right information when you need it remains a critical challenge.
of work time spent searching for information
of institutional knowledge lost with employee turnover
of support queries are repetitive questions
Scattered Documents
Files spread across servers, email, SharePoint, and legacy systems with no unified search.
Knowledge Walks Out the Door
When experienced employees leave, their expertise and institutional knowledge leave with them.
Traditional Search Fails
Keyword search can't understand context, technical terminology, or the intent behind questions.
Meet Vector Lab
Retrieval-Augmented Generation (RAG) combines document retrieval with AI generation to deliver precise, cited answers from your actual documents.
RAG-Powered Answers
Every answer is grounded in your documents with specific page citations — not AI hallucinations.
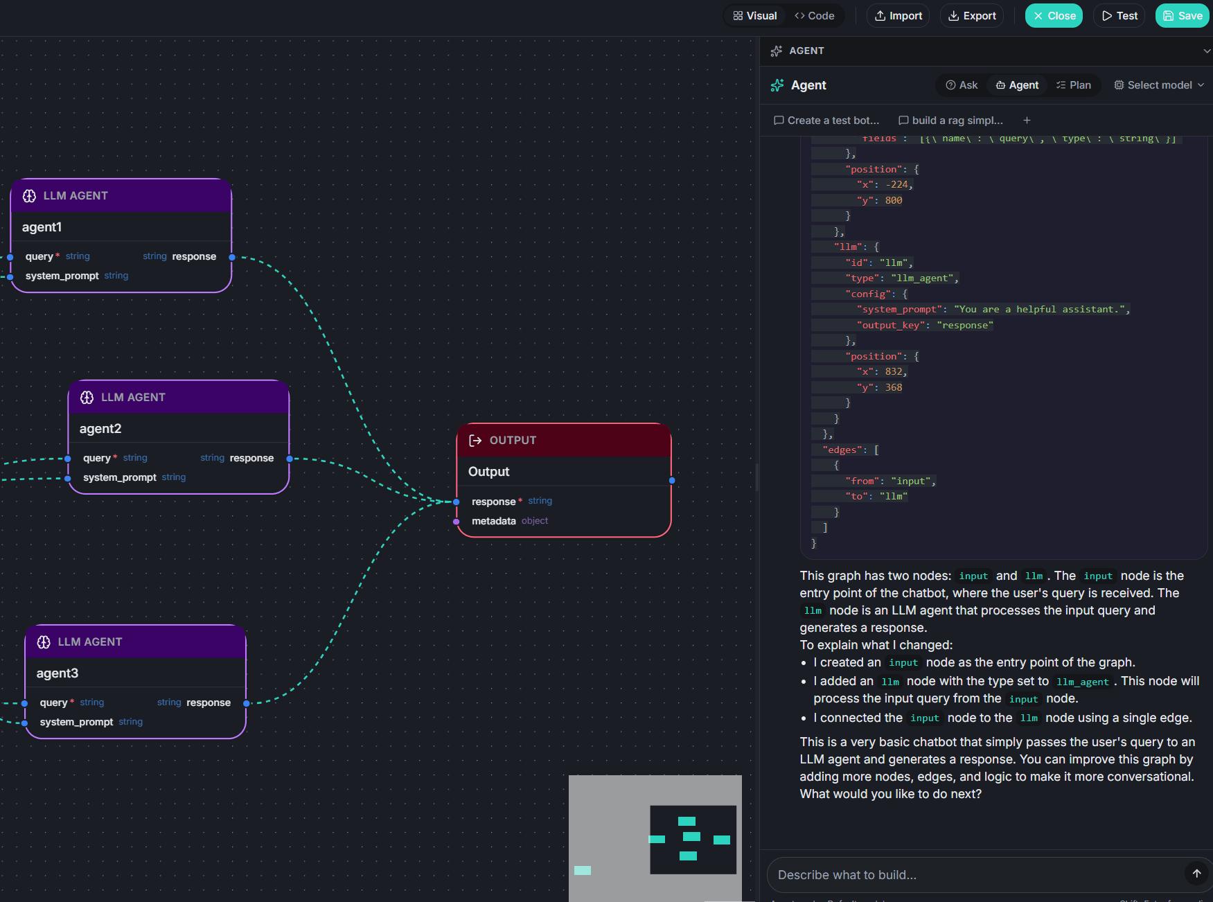
Visual Agent Builder
Drag-and-drop interface with 40+ node types lets non-developers create complex AI workflows.
Deploy Everywhere
API, website widget, Slack, Telegram, WhatsApp — reach users wherever they work.
Enterprise-Ready
Multi-tenant security, SSO, audit logging, and complete data isolation from day one.
Four Pillars of Vector Lab
A complete ecosystem that works together seamlessly — from document ingestion to intelligent automation.
Knowledge Bases
Upload, process, and index documents with AI-powered chunking and vector embeddings. Support for PDF, DOCX, HTML, Excel, and more.

Graph Builder
Design complex AI agent workflows visually with a drag-and-drop canvas. 40+ node types, built-in testing, and AI assistant.

AI Chat
Natural language Q&A with citations, built-in PDF viewer, conversation memory, and configurable retrieval settings.

Deploy & Scale
Publish agents via REST API, embeddable widgets, or scheduled automation. Full analytics and monitoring included.

Measurable Business Impact
Conservative estimates based on typical deployments. ROI realized within the first 3 months.
From hours of searching to seconds
AI handles repetitive Tier 1 questions
New employees find answers from day one
AI agents never sleep, serving around the clock
Calculate Your ROI
Proven Across Industries
See how organizations transform their knowledge management and operations with Vector Lab.
Equipment Documentation
Technicians find answers in seconds instead of 45-minute manual searches.
Customer Support
AI handles Tier 1 questions automatically with accurate, cited answers.
Internal Knowledge Base
Centralize HR policies, legal docs, and training materials across distributed teams.
Workflow Automation
Design end-to-end processes with conditional routing and scheduled execution.
Connect With Your Stack
Deploy AI assistants across all the channels your teams already use.
Ready to Transform Your Knowledge?
Request a personalized demo and see how Vector Lab can revolutionize how your organization works with documents and data.
Pilot programs available — start with a single department